ZKStats Library
Overview
ZKStats Library is the core library for ZKStats Platform, designed to generate zero-knowledge (ZK) proofs for statistical functions, leveraging PyTorch and powered by EZKL. This library allows data providers to share statistical result of their dataset with users while still preserving privacy. Users can be convinced the correctness of their computation by verifying a ZK proof without learning the underlying data.
Supported Statistical Functions
ZKStats Library supports the same set of statistical functions as Python statistcs module: mean, geometric_mean, harmonic_mean, median, mode, pstdev, pvariance, stdev, variance, covariance, correlation, and linear_regression.
Installation
Make sure you have Python 3.9 or later installed.
You can install ZKStats library using pip:
pip install zkstats
To hack on the library, you'll need to install poetry to build the project:
git@github.com:ZKStats/zk-stats-lib.git
cd zk-stats-lib
poetry install
Getting Started
Define Your Computation
User computation must be defined as a function using ZKStats operations and PyTorch functions. The function signature must be Callable[[State, list[torch.Tensor]], torch.Tensor]:
import torch
from zkstats.computation import State
# User-defined computation
def user_computation(s: State, data: list[torch.Tensor]) -> torch.Tensor:
# Define your computation here
...
- first argument is a
Stateobject, which contains the statistical functions that ZKStats supports. - second argument is a list of PyTorch tensors, the input data.
data[0]is the first column,data[1]is the second column, and so on.
For example, we have two columns of data and we want to compute the mean of the medians of the two columns:
def user_computation(s: State, data: list[torch.Tensor]) -> torch.Tensor:
# Compute the median of the first column
median1 = s.median(data[0])
# Compute the median of the second column
median2 = s.median(data[1])
# Compute the mean of the medians
return s.mean(torch.Tensor([median1, median2]).reshape(1, -1, 1))
NOTE:
reshapeis required for now since input must be in shape[1, data_size, 1]for now. It should be addressed in the future
Torch Operations
Aside from the ZKStats operations, you can also use PyTorch functions like (torch.abs, torch.max, ...etc).
Caveats: Not all PyTorch functions are supported. For example, X[X > 0] is not supported. You should use torch.where to do filtering instead. We will have a list for all supported PyTorch functions soon.
Data Filtering
You can use torch.where to filter data based on a condition.
def user_computation(s: State, data: list[torch.Tensor]) -> torch.Tensor:
# Compute the mean of the absolute values
x = data[0]
condition = x > 20
# Filter out data that is greater than 20. For the data that is greater than 20, we will use 0.0
fil_X = torch.where(condition=condition, input=x, other=0.0)
return s.mean(abs_data)
Caveats: filtering data using torch.where leads to incorrect result from statistical functions. We are working on a solution for this.
Proof Generation and Verification
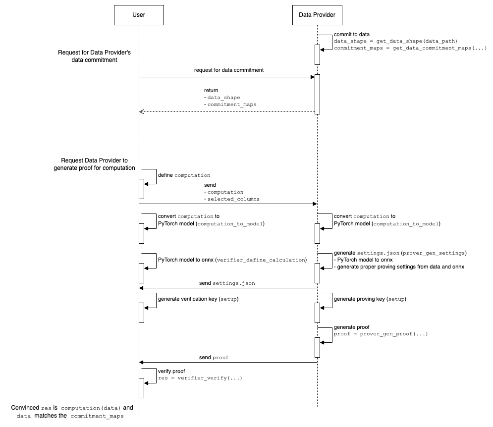
The flow between data providers and users is as follows:

Data Provider: generate data commitments
Data providers should generate commitments for their dataset beforehand. For a dataset (e.g. a table in a SQL database), there should be a commitment for each column. These commitments are used by users later, to verify the zkp proof and be convinced the computation is done with the correct dataset.
from zkstats.core import get_data_commitment_maps
data_path = "/path/to/your/data.json"
# possible_scales is a list of possible scales for the data to be encoded. For example, here we use [0, 20) as the possible scales, to make sure
possible_scales = list(range(20))
# `commitment_maps` is derived by data providers and shared with users
commitment_maps = get_data_commitment_maps(data_path, possible_scales)
When generating a proof, since dataset might contain floating points, data providers need to specify a proper "scale" to encode and decode floating points. Scale is chosen based on the value precision in the dataset and the type of computation. possible_scales should cover as many scales as possible and data providers should always use the scales within possible_scales, to make sure users can always get the corresponding commitments to verify the proofs.
Both: derive PyTorch model from the computation
When a user wants to request a data provider to generate a proof for their defined computation, the user must send the data provider first. Then, both the data provider and the user transform the model to necessary settings, respectively.
from zkstats.core import computation_to_model
_, model = computation_to_model(user_computation)
Data Provider: generate settings
prover_gen_settings(
data_path, # path to the dataset
selected_columns, # the column names to be used by the computation
sel_data_path, # path to the preprocessed dataset
prover_model, # the model generated from the computation
prover_model_path, # path to store the generated onnx format of the model
scale, # scale to encode and decode floating points
mode, # mode to generate settings
settings_path, # path to store the generated settings
)
Data Provider: get proving key
setup(
prover_model_path, # path to the onnx format model
prover_compiled_model_path, # path to store the compiled model
settings_path, # path to the settings file
vk_path, # path to store the generated verification key
pk_path, # path to store the generated proving key
)
User: generate verification key
verifier_define_calculation(
dummy_data_path, # path to the dummy data
selected_columns, # selected columns
sel_dummy_data_path, # path to store the selected dummy data
verifier_model, # the model generated from the computation
verifier_model_path, # path to store the generated onnx format of the model
)
setup(
verifier_model_path, # path to the onnx format model
verifier_compiled_model_path, # path to store the compiled model
settings_path, # path to the settings file
vk_path, # path to store the generated verification key
pk_path, # path to store the generated proving key
)
Data Provider: generate proof
prover_gen_proof(
# TODO: confirm if it's still required?
prover_model_path, # path to the onnx format model
sel_data_path, # path to the preprocessed dataset
witness_path, # path to store the generated witness file
prover_compiled_model_path, # path to store the generated compiled model
settings_path, # path to the settings file
proof_path, # path to store the generated proof
pk_path, # path to the proving key
)
User: verify proof and get the result
res = verifier_verify(
proof_path, # path to the proof
settings_path, # path to the settings file
vk_path, # path to the verification key
selected_columns, # selected columns
commitment_maps, # commitment maps
)
print("The result is", res)
- Success: The result is correct and the computation is verified.
- Failure Cases:
- Computations not within the acceptable error margin.
- Runtime errors should be reported for further investigation.
Examples
See our jupyter notebook for examples.
Benchmarks
See our jupyter notebook for benchmarks.
Note
- We implement using witness approach instead of directly calculating the value in circuit. This sometimes allows us to not calculate stuffs like division or exponential which requires larger scale in settings. (If we don't use larger scale in those cases, the accuracy will be very bad)
- For non-linearity function, larger scale leads to larger lookup table, hence bigger circuit size. Can compare between geomean_OG (implemented in traditional way, instead of witness approach) which is the non-linearity function (p bad with larger scale), and mean_OG which is linear function (p fine with larger scale). Hence, we can say that for linearity func like mean, we can use traditional way, while for non-linear func like geomean, we should use witness approach.
- Dummy data to feed in verifier onnx file needs to have same shape as the private dataset, but can be filled with any value (we just randomize it to be uniform 1-10 with 1 decimal).